OAuth2 동작 흐름에 대해서 알아보자

OAuth란
사용자가 비밀번호를 노출하지 않고 다른 웹 사이트의 자신의 정보를 웹이나 애플리케이션에 접근 권한을 부여할 수 있는 개방형 표준.
OAuth는 로그인 뿐만 아니라 데이터 접근 권한도 포함하고 있기 때문에, Authentication (인증) 뿐만 아니라 Authorization (인가) 도 포함하고 있습니다.
OAuth는 2007년에 최초에 등장했으며 2010년에 OAuth 1.0 프로토콜 표준안이 발표되었다.
용어 정리
- Resource owner
User(보호된 자원에 대한 엑세스 권한을 부여할 수 있는 사용자)
- Client
OAuth를 이용하기 위해 Resource 서버에 등록한 애플리케이션이나 웹 서비스.
- Resource server
허용할 수 있는 보호된 리소스를 호스팅하는 서버, 엑세스 토큰을 사용하여 보호된 리소스 요청에 응답합니다.
- Authorization server
성공적으로 인증을 마친 클라이언트에게 엑세스 토큰을 발급하는 합니다.
* 공식 표준 문서에는 Resource server와 Authorization server를 구분짓지만, 일반적으로 Resource server하나로 통용하기도 합니다.
OAuth 2.0 flow
사전 등록
client가 Resource Server에 사전 등록을 해야합니다.
Client ID - 애플리케이션 식별자
Client Secret - 애플리케이션 식별자에 대한 비밀번호
Authorized redirect URIs - 유저가 성공적으로 애플리케이션에 인증을 마친 후, Authorization Servers는 해당 경로로 리디렉합니다.

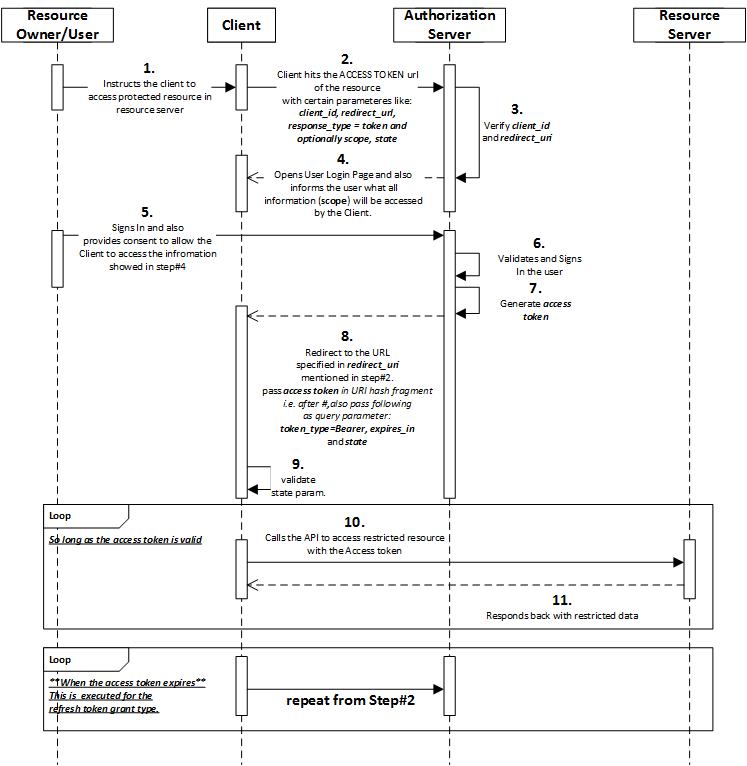
1
User가 클라이언트의 로그인이 필요한 자원에 접근합니다.
2~3
- client_id, redirect_url, response_type, scope을 포함하여 사용자의 브라우저를
Authorization Server에 리다이렉션 시킵니다.
이때 Authorization Server는 파라미터로 받은 client_id와 redirect_url이 사전에 등록된 정보와 일치하는지 검증합니다.
민감한 정보가 포함되니 일치하지 않는다면(검증 실패) 요청이 거절됩니다.
4~5
- 로그인 페이지를 열고 User에게 Client가 등록한 scope에 대한 정보 제공 동의 허용 여부를 나타냅니다.
ex) ~에서 사용자의 프로필 이미지, 사용자 이름에 접근 하려고 합니다.
6~12
- User가 동의하고 로그에 성공하면 Authorization Server는 Client에게 "Authorization code"를 발급합니다.
그리고 클라이언트는 Authorization code, client id, secret을 Authorization Server에 다시 전송합니다.
Authorization Server는 전달받은 데이터를 검증하고 "Access Token"을 Client에게 발급합니다.
이제 Access Token을 이용해서 Resource Server에 데이터를 요청하고 검증이 완료되면 Resource서버는 Client에게 scope 범위의 데이터를 응답합니다.
Refresh Token

Access Token은 수명시간이 존재합니다. 그렇기 때문에 Acces Token이 만료될 경우 데이터에 접근할 수 없는데, 위와 같은 과정을 매번 반복하는 것은 비효율 적일 수도 있습니다.
(A) ~ (E) 까지는 위에서 얘기한 내용입니다.
(F)에서는 이제 Acces Token이 토큰이 만료되서 데이터 엑세스가 거부된 것입니다.
구현 방식마다 다르지만 그림처럼 (B)상황에서 Authorization Server는 Client에게 Acces Token을 발급할 때, Refresh Token을 함께 부여하기도 합니다.
따라서 (G)에서 Client는 Authorization Server에게 Refresh Token을 사용하여 새로운 Access Token을 요청합니다.
마지막으로 (H)에서 클라이언트, Refresh Token의 검증이 성공할 경우 새로운 Access Token을 부여합니다. (refresh token도 갱신 될 수 있다. 서버마다 상이합니다)
Reference
https://developers.google.com/identity/protocols/oauth2
'CS > Network' 카테고리의 다른 글
| REST API란? (0) | 2021.02.10 |
|---|